Visão Geral
O by Client é um meio de integração do Unico IDCloud que oferece total flexibilidade para utilização das soluções de validação de identidade.
Ele permite que você:
Integre as capacidades da plataforma diretamente no seu back-end;
Controle a experiência do usuário com um front-end próprio (consulte o Padrão de Captura);
Ou utilize nossos SDKs para web e mobile.
Com o by Client, você pode combinar livremente as capacidades da plataforma, de acordo com as necessidades do seu caso de uso.
Para utilizar as capacidades desejadas, é necessário configurar suas API Keys com as permissões correspondentes.
Além disso, o by Client pode ser utilizado para o reprocessamento de bases de faces. Nesse caso, entre em contato com o responsável pela sua conta para receber orientações sobre os procedimentos necessários.

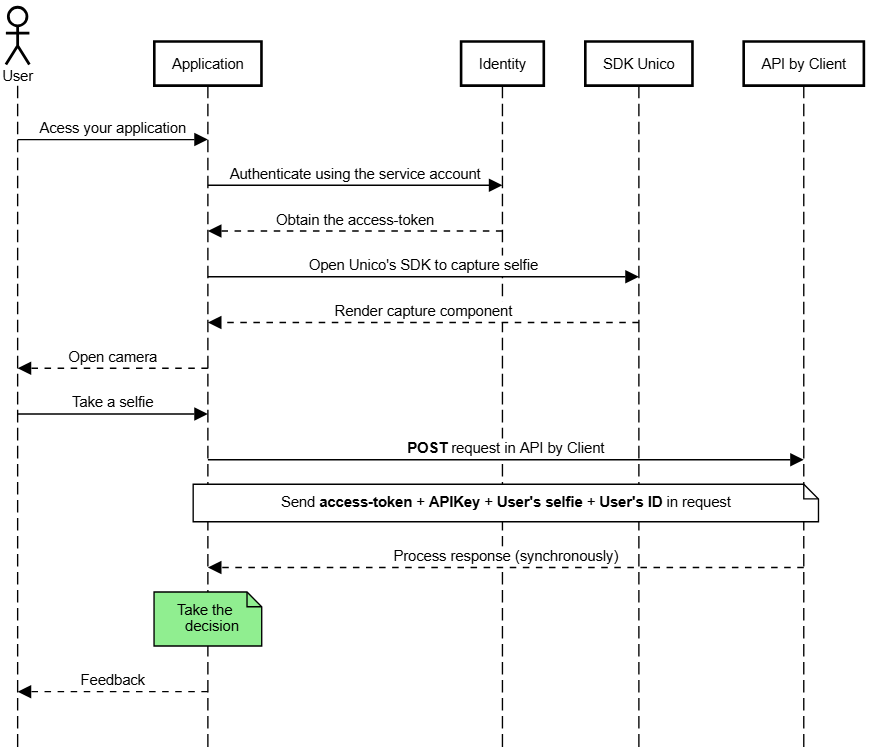
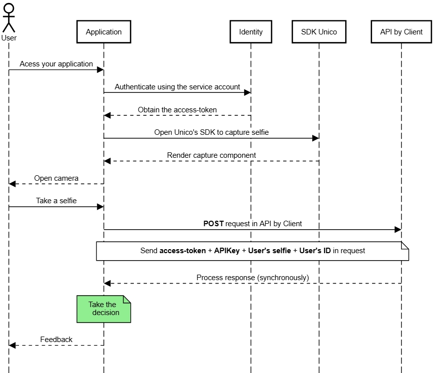
Crie um processo
Consuma o endpoint POST para criar um processo, enviando:
o CPF do usuário;
objeto encrypted que é gerado quando o usuário realiza a captura da selfie através do SDK (contém a selfie do usuário e as informações para realizarmos a Prova de Vida) ou o base64 da selfie do usuário (caso não utilize a Prova de vida).
Caso utilize o Score de risco, você pode utilizar o Webhook e saber quando o resultado do seu processo estiver concluído.
Atualizado
Isto foi útil?