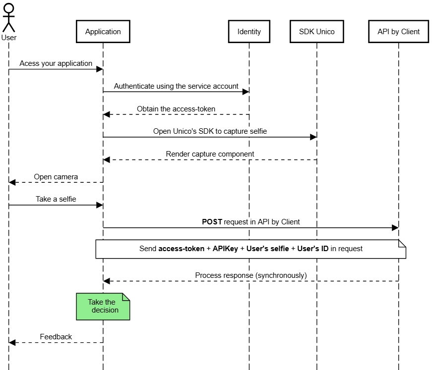
Overview
By Client is an integration method of Unico IDCloud that offers total flexibility for using identity validation solutions. It allows you to:
Integrate the platform's capabilities directly into your back-end.
Control the user experience with a proprietary front-end (see the Capture Standard).
Or use our SDKs for web and mobile.
Using "by Client", you can freely combine the platform's capabilities according to the needs of your use case.
To use the desired capabilities, it is necessary to configure your API Keys with the corresponding permissions.
Additionally, "by Client" can be used for reprocessing face databases. In this case, contact your account manager to receive guidance on the necessary procedures.

Create a process
Consume the POST endpoint to create a process, sending:
the user's CPF.
the encrypted object that is generated when the user captures the selfie via the SDK (contains the user's selfie and the information for us to perform Liveness Detection) or the base64 of the user's selfie (if not using Liveness Detection).
If you use the Risk Score, you can use the Webhook to know when your process result is complete.
Last updated
Was this helpful?