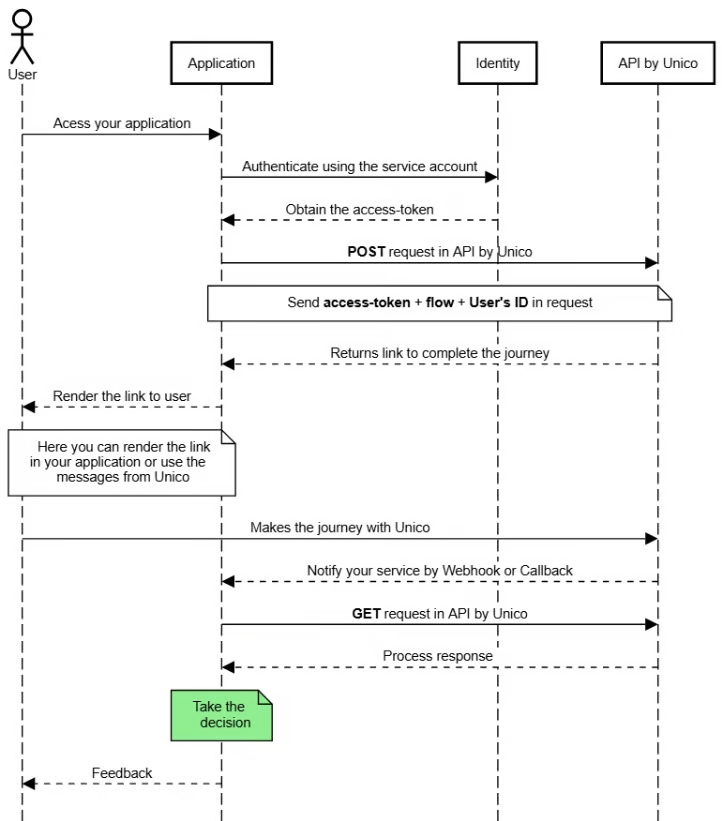
Overview
by Unico provides a ready-to-use infrastructure for identity verification via IDCloud. It simplifies integration by offering:
A Unico backend to manage verification workflows.
A validation link for the user to complete the journey (Web, WebMobile, or App).
Secure authentication mechanisms and platform-controlled flows.

1
2
3
4
Last updated
Was this helpful?